Протокол x402 позволяет Интернету пропускать рекламу и вступает в эпоху микроплатежей
Технология блокчейн делает возможными микроплатежи. x402 изменит экономическую модель Интернета, перейдя от рекламы к микроплатежам, и подготовит к эре агентского Интернета. Эта статья основана на статье, написанной @_0xarayan, которая была организована, скомпилирована и написана DeepChao TechFlow.
(Предыдущее резюме: Расшифровка «x402»: реконструкция платежного доверия в эпоху искусственного интеллекта, Святой Грааль, ведущий к следующему поколению машинной цивилизации)
(Справочное дополнение: Что такое протокол x402? Как начать революцию онлайн-платежей в эпоху агентов искусственного интеллекта)
На протяжении десятилетий онлайн-реклама была единственным способом выживания Интернета.
Все борются за внимание. Для достижения этой цели компания собирает все возможные данные о пользователях, создает профили пользователей и показывает пользователям рекламу.

В Интернете эта единственная модель открыла рынок, который сейчас оценивается в триллионы долларов.
Финансы всегда присутствовали в Интернете:
- Работайте с поставщиками платежей
- Установите платный доступ для ограничения доступа к веб-сайту
- Или покажите рекламу
Однако микроплатежи (менее 1 доллара США) никогда не были экономически жизнеспособными (комиссия Visa/Mastercard ~2% + 0,10 доллара США за транзакционную стоимость), поэтому реклама становится единственным модель:
- Пользователи могут получить бесплатный доступ к огромному контенту.
- Рекламодатели могут точно таргетировать группы пользователей для продвижения продуктов.
- Издатели контента могут зарабатывать деньги на контенте.
Это беспроигрышный вариант для всех.
По мере того, как мир постепенно приближается к эре агентства:
- Агенты начинают заменять людей в качестве потребителей контента и постепенно становятся средним слоем.
- Рекламодатели больше не смогут размещать рекламу напрямую людям, и рекламная экономика рухнет.
- Агенты либо «сканируют» контент, либо приобретают его напрямую.
- API (интерфейс прикладного программирования) станет режимом связи по умолчанию, а не через браузер или прокси-браузер.

В Интернете невозможно с финансовой точки зрения собирать или красть контент, поэтому издатели контента обратятся к микроплатежам за свои сайты, а агентствам понадобится способ оплатить эти сборы. На протяжении десятилетий микроплатежи были недоступны, пока не появился блокчейн.
Блокчейны, такие как @Solana, делают возможным масштабные микроплатежи, избегая при этом эксплуатации пользователей.
x402— это унифицированный интерфейс, основанный на стандарте 402, который обеспечивает:
- Потребители платят за контент
- Издатели взимают плату за контент
Все это без посредников (таких как Visa или Mastercard), что делает агентские микроплатежи реальностью.

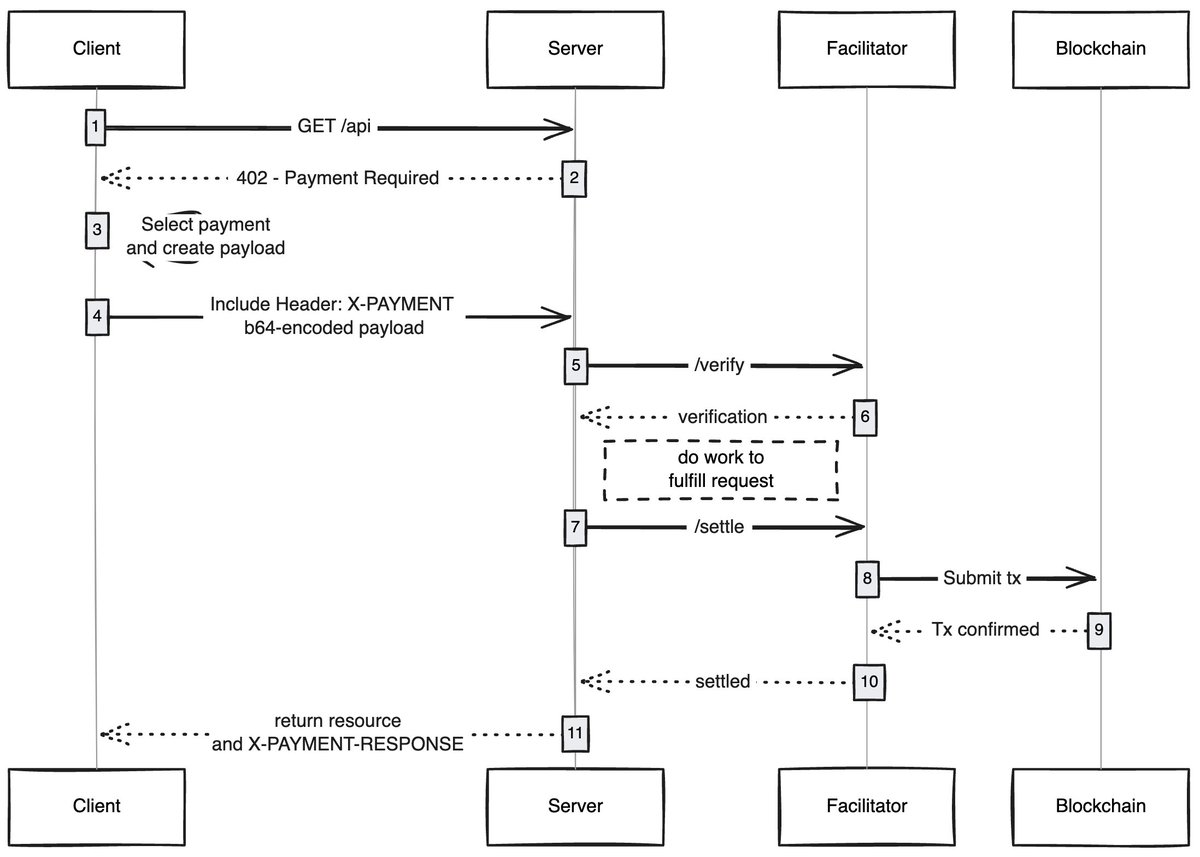
Когда какой-либо клиент (прокси-сервер/браузер) отправляет запрос на доступ к контенту, хост контента отвечает и просит оплатить плату за контент. После того, как клиент завершит оплату, он может получить права доступа к контенту, открывая тем самым новую экономику прокси-сети.
Случаи использования, которые меня интересуют
Безгазовый пользовательский опыт. Я думаю, что одна из недостаточно изученных областей — это то, как x402 может позволить пользователям обеспечить безгазовый интерфейс для транзакций в любой сети. Пользователям достаточно иметь активы в кошельке для завершения транзакции.
Браузеры x402. Кто-то должен просто создать форк Chromium и интегрировать x402 в браузер. @Brave действительно должен это сделать, они хорошо осведомлены о пользователях в области шифрования, уже имеют функции кошелька и поддерживают IPFS по умолчанию. На мой взгляд, именно эта команда с наибольшей вероятностью справится с этой задачей.
Онлайн-рынки. На традиционных рынках существует проблема исследования. @CoinbaseDev решил эту проблему, введя базары (на хинди «базар»), но это централизованно поддерживаемые торговые площадки, и они всегда будут иметь определенные ограничения. Кто-то должен создать внутрисетевой каталог, который позволит любому добавлять контент, который он продает (API/информационные бюллетени/книги и т. д.), и внедрить в каталог механизм оценки, например, как OpenRouter оценивает модели.
Пропускать рекламу. Как и любой технологии, миру потребуется время, чтобы адаптироваться к x402. А пока рекламу можно будет пропускать с помощью микроплатежей, что станет естественным направлением развития x402. Пользователи могут установить предпочтительный дневной лимит расходов, а при посещении YouTube браузер x402 будет автоматически пропускать рекламу и платить рекламодателям.
Меня всегда поражало, как простые технологии могут открыть новую экономику, и x402 — одна из них.
Если вы развиваетесь в этой сфере, являетесь ли вы продавцом или покупателем, вы можете обратиться ко мне. Мы строим что-то для вас.